728x90
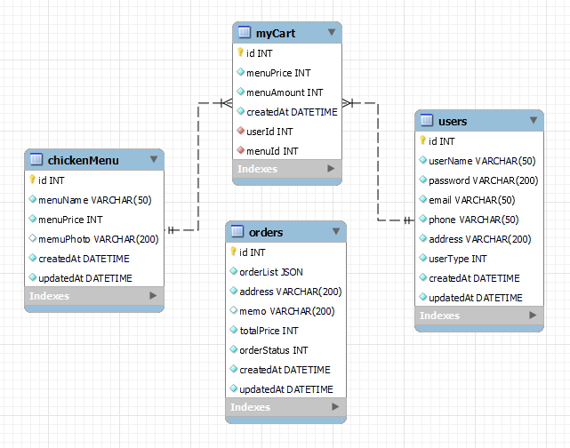
오늘은 SA 피드백에 따라 cart 테이블을 추가 하고 fk 세팅을 했다.
npx sequelize model:generate --name myCart --attributes menuPrice:integer,menuAmount:integer
npx sequelize migration:generate --name fk-setting

'코딩캠프 > 내일배움캠프' 카테고리의 다른 글
| [ TIL ] 02.06(월) 59일차 (0) | 2023.02.06 |
|---|---|
| [ WIL ] 01.30~02.03 12주차 (0) | 2023.02.05 |
| [ TIL ] 02.02(목) 57일차 (0) | 2023.02.02 |
| [ TIL ] 02.01(수) 56일차 (1) | 2023.02.01 |
| [ TIL ] 01.31(화) 55일차 (0) | 2023.01.31 |